2개의 폴더를 지정하면, 해당 파일의 경로의 파일의 다른 부분을 체크해 주는 프로그램입니다.
Winmerge는 무료 프로그램입니다.
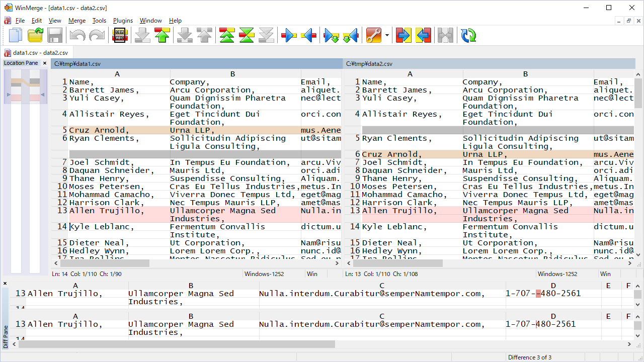
가장 많이 쓰는 2폴더 파일 비교는 아래와 같이 쉽게 됩니다.

무료 프로그램 치고, 괜찮은 것 같습니다.
형상관리시스템(Git, SVN)을 사용하지 않고, 파일 비교로 소스 관리를 할 수 있는 좋은 프로그램입니다.
2.14.0 버전을 사용했었는데, 현재는 2.16.20 (lasest stable version)이 있네요.
2.16.20버전부터 3개 폴더까지 검색이 가능하다고 하게 되었네요.

폴더의 비교로 다른 점들의 내용이 나타난다.

폴더 Compare에서 트리뷰 형태도 지원한다

이미지 비교까지 가능하네요;;

테이블 비교

Binary 파일의 Binary비교도 가능합니다.

폴더 오픈 3곳과 File Filter까지 가능합니다.

공식 사이트: WinMerge - You will see the difference…
WinMerge - You will see the difference…
What is WinMerge? WinMerge is an Open Source differencing and merging tool for Windows. WinMerge can compare both folders and files, presenting differences in a visual text format that is easy to understand and handle. Screenshot See the screenshots page f
winmerge.org
'무료Tools도구들' 카테고리의 다른 글
| VS Code로 문자열 대소문자 변환하는 3가지 방법 (소문자↔대문자, 첫 글자 대문자) (0) | 2025.04.19 |
|---|---|
| CSV 파일 편집 및 합치기 무료 프로그램 - CSVed 사용법 (0) | 2025.03.27 |
| Visual Studio Code 커서 멀티 라인 선택하기 Multiple selections (multi-cursor) (0) | 2023.07.02 |
| [SourceTree] SourceTee가 갑자기 실행이 안 될 때, 다시 설치해도 안 되는 경우 (0) | 2023.06.22 |
| [Free] PicPick 새로운 버전 - 화면 캡쳐, 편집, 이미지 크기(줄자)등 통합 무료SW (0) | 2022.05.14 |
| JetBrains제품군 실행이 안될때 Error launching (PHPSTORM, DATAGRIP = 32bit Java 로된 제품) (0) | 2022.04.15 |
| 파일선택후 마우스 우클릭 팝업에 editplus 실행시 Error code: 400a 오류 발생시 (0) | 2022.04.15 |
| [FreeTool] Process 강제로 죽이는 Process Hacker 프로그램 - Antimalware Service Executable (Window Defender) 프로세스 죽이기 (3) | 2021.03.11 |
(로그인하지 않으셔도 가능)