[Free] WinMerge 파일 내용 비교 프로그램 (소스 비교)
2개의 폴더를 지정하면, 해당 파일의 경로의 파일의 다른 부분을 체크해 주는 프로그램입니다.
Winmerge는 무료 프로그램입니다.
가장 많이 쓰는 2폴더 파일 비교는 아래와 같이 쉽게 됩니다.

무료 프로그램 치고, 괜찮은 것 같습니다.
형상관리시스템(Git, SVN)을 사용하지 않고, 파일 비교로 소스 관리를 할 수 있는 좋은 프로그램입니다.
2.14.0 버전을 사용했었는데, 현재는 2.16.20 (lasest stable version)이 있네요.
2.16.20버전부터 3개 폴더까지 검색이 가능하다고 하게 되었네요.

폴더의 비교로 다른 점들의 내용이 나타난다.

폴더 Compare에서 트리뷰 형태도 지원한다

이미지 비교까지 가능하네요;;

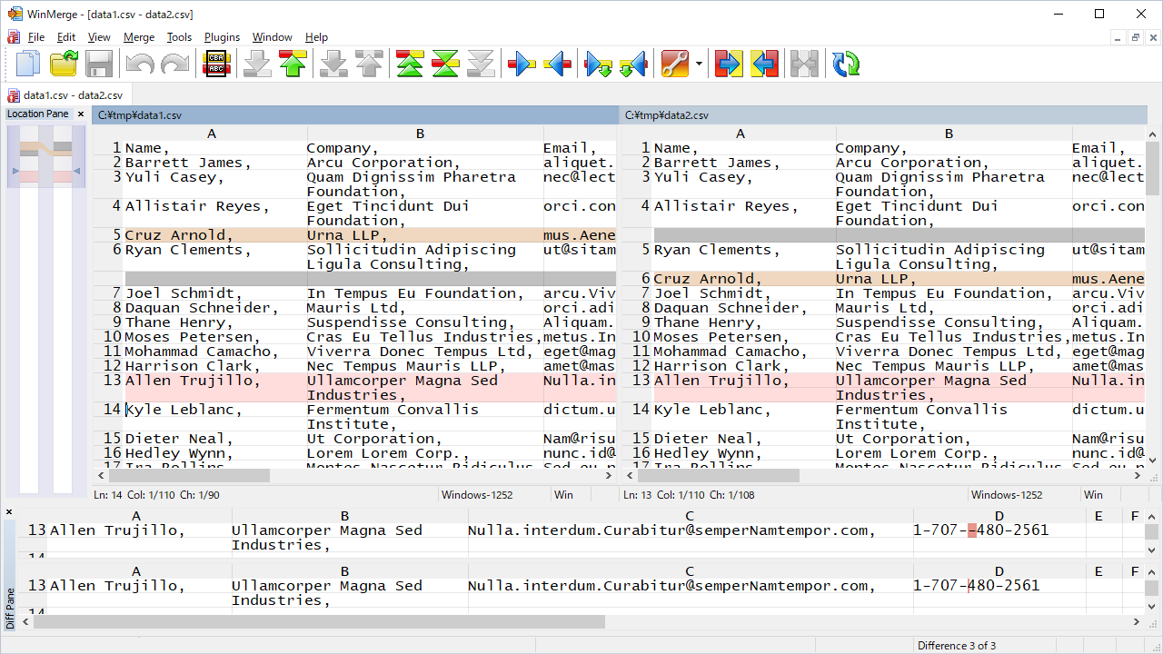
테이블 비교

Binary 파일의 Binary비교도 가능합니다.

폴더 오픈 3곳과 File Filter까지 가능합니다.

공식 사이트: WinMerge - You will see the difference…
WinMerge - You will see the difference…
What is WinMerge? WinMerge is an Open Source differencing and merging tool for Windows. WinMerge can compare both folders and files, presenting differences in a visual text format that is easy to understand and handle. Screenshot See the screenshots page f
winmerge.org